THIẾT KẾ, LẬP TRÌNH HỆ THỐNG SCADA CHO CÔNG NGHIỆP TẠI NGHỆ AN
THIẾT KẾ, LẬP TRÌNH HỆ THỐNG SCADA CHO CÔNG NGHIỆP TẠI NGHỆ AN. Quý khách đang có nhu cầu thiết kế và lắp đặt hệ thống SCADA tại Nghệ An với tính bảo mật cao, hoạt động ổn định, nhiều chức năng chuyên sâu, giá cả hợp lý và đặc biệt là dịch vụ hỗ trợ kỹ thuật 24/7 để mang lại sự an tâm cho Doanh nghiệp Qúy khách. Hãy để chúng tôi hỗ trợ quý khách tìm hiểu về hệ thống SCADA ngang qua bài viết sau nhé.
THIẾT KẾ, SẢN XUẤT TỦ ĐIỆN CÔNG NGHIỆP TẠI NGHỆ AN
DỊCH VỤ THIẾT KẾ TỦ ĐIỆN CÔNG NGHIỆP UY TÍN TẠI NGHỆ AN, HÀ TĨNH. Qúy khách đang có nhu cầu về dịch vụ thiết kế tủ điện công nghiệp tại nghệ an. Qúy khách đang phân vân và tìm kiếm đơn vị thiết tủ điện công nghiệp uy tín, chuyên nghiệp, an toàn và đảm bảo tiêu chuẩn tại khu vực Nghệ An. Vậy thì mong quý khách vui lòng tham khảo dịch vụ thiết kế tủ điện uy tín, chất lượng và chuyên nghiệp tại Nghệ An từ chúng tôi nhé!
TỦ ĐIỆN CÔNG NGHIỆP UY TÍN TẠI NGHỆ AN
TỦ ĐIỆN CÔNG NGHIỆP UY TÍN CHẤT LƯỢNG TẠI TP VINH NGHỆ AN. Qúy khách đang có nhu cầu tìm hiểu về tủ điện công nghiệp tại Nghệ An để trang bị cho hệ thống điện, máy móc, và dây chuyền của nhà máy của quý khách? Qúy khách đang phân vân không biết nên chọn loại tủ điện công nghiệp nào chất lượng, an toàn và phù hợp với ngân sách? Hãy để FERMENTUM giải đáp thắc mắc của quý khách về tủ điện công nghiệp ngang qua bài viết sau đây:
DÂY CÁP ĐIỆN CÔNG NGHIỆP TẠI NGHỆ AN
DÂY CÁP ĐIỆN CÔNG NGHIỆP TẠI NGHỆ AN. Qúy khách đang có nhu cầu tìm hiểu về dây cáp điện công nghiệp tại nghệ an. Qúy khách đang phân vân không biết nên lựa chọn loại cáp công nghiệp nào cho phù hợp? Cách thi công, lắp đặt cáp điện công nghiệp đúng chuẩn? Hay nên mua cáp điện của hãng nào và ở đâu? Hãy cùng FERMENTUM tìm hiểu ngang qua bài viết sau đây nhé!
THANG MÁNG CÁP TẠI NGHỆ AN
THANG MÁNG CÁP UY TÍN, CHẤT LƯỢNG TẠI NGHỆ AN. Hệ thống thang máng cáp điện là một phần quan trọng, không thể thiếu trong những công trình điện tại các tòa cao ốc, nhà máy, hay tòa nhà văn phòng…. Vậy làm sao để phân loại thang máp cáp điện? Những lưu ý nào khi chọn thang/máng cáp điện? Cách lắp đặt làm sao để đảm bảo yêu cầu? Hãy cùng chúng tôi tìm hiểu ngay trong bài viết này nhé!
THIẾT BỊ TIẾP ĐỊA CHỐNG SÉT TẠI NGHỆ AN
THIẾT BỊ TIẾP ĐỊA CHỐNG SÉT TẠI NGHỆ AN. Qúy khách đang có nhu cầu lắp đặt hệ thống tiếp địa chống sét cho tổ chức, và quý khách đang muốn tìm hiểu rõ hơn về hệ thống tiếp địa chống sét. Vậy hệ thống tiếp địa chống sét là gì? Chức năng và thành phần của hệ thống tiếp địa chống sét? Những tiêu chuẩn kỹ thuật nào cần lưu ý khi lắp đặt hệ thống tiếp địa chống sét?... Hãy cùng FERMENTUM tìm hiểu trong bài viết này nhé!
THIẾT BỊ CHIẾU SÁNG CÔNG NGHIỆP TẠI NGHỆ AN
THIẾT BỊ CHIẾU SÁNG CÔNG NGHIỆP TẠI NGHỆ AN. Qúy khách đang có nhu cầu về thiết bị chiếu sáng công nghiệp tại Nghệ An. Qúy khách đang phân vân không biết nên lựa chọn loại nào cho phù hợp, đạt tiêu chuẩn kỹ thuật nào? Và đặc biệt loại đèn chiếu sáng nào chất lượng, uy tín và giá cả phù hợp tại Nghệ An? Hãy để cùng FERMENTUM tìm hiểu ngang qua bài viết này nhé!
THIẾT BỊ TỰ ĐỘNG HÓA TẠI NGHỆ AN
THIẾT BỊ TỰ ĐỘNG HÓA TẠI NGHỆ AN. Qúy khách đang có nhu cầu xây dựng hoặc đang cải tiến hệ thống tự động hóa của tổ chức. Qúy khách muốn tìm mua thiết bị tự động hóa cho dự án của mình, và đang phân vân không biết nên lựa chọn loại thiết bị tự động hóa nào cho phù hợp, tối ưu chi phí và chất lượng đảm bảo. Vậy hãy cùng FERMENTUM tìm hiểu chi tiết về thiết bị tự động hóa ngay trong bài viết này nhé.
NHÀ THẦU ĐIỆN CÔNG NGHIỆP Ở NGHỆ AN
NHÀ THẦU ĐIỆN CÔNG NGHIỆP Ở NGHỆ AN. Thiết kế, cung cấp giải pháp và lắp đặt, thi công hệ thống điện công nghiệp: hệ thống chiếu sáng, hệ thống thang máng cáp, hệ thống busway, hệ thống tiếp địa chống sét,... - Tư vấn, thiết kế và lập trình: PLC, phần mềm hệ thống SCADA, phần mềm quản lý năng lượng. - Thiết kế và lắp đặt tủ điện công nghiệp: MDB, DB, MCC, PLC, LOP, ATS,... - Tư vấn và cung cấp các giải pháp về hệ thống tự động hóa: PLC, truyền thông công nghiệp, máy tự động, và các kỹ thuật tự động hóa liên quan.
THIẾT BỊ ĐIỆN CÔNG NGHIỆP Ở NGHỆ AN
THIẾT BỊ ĐIỆN CÔNG NGHIỆP Ở NGHỆ AN. FERMENTUM là nhà cung ứng vật tư thiết bị điện công nghiệp uy tín tại Nghệ An, chuyên cung cấp cho các nhà máy, công trình và dự án công nghiệp. Với đội ngũ kỹ sư giàu chuyên môn, hiểu rõ về thiết bị điện công nghiệp và tinh thần làm việc chuyên nghiệp chân thành, cùng quy trình làm việc bài bản. Chúng tôi cam kết luôn cung cấp những sản phẩm uy tín, chất lượng, giá cả phù hợp và với các dịch vụ đi kèm tốt nhất cho quý khách hàng. Chúng tôi hy vọng sẽ có cơ hội được phục vụ quý khách ngang qua các sản phẩm dưới đây:
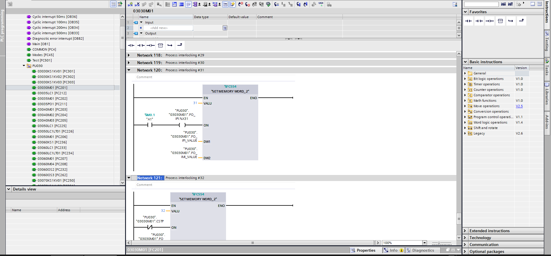
DỊCH VỤ LẬP TRÌNH PLC TẠI NGHỆ AN
DỊCH VỤ LẬP TRÌNH PLC TẠI NGHỆ AN. FERMENTUM chuyên cung cấp dịch vụ lập trình PLC uy tín, chất lượng cao tại Nghệ An. Chúng tôi lập trình PLC của các hãng, và cung cấp dịch vụ lập trình PLC cho các tủ điều khiển máy móc, dây chuyền tự động trong công nghiệp.
GIẢI PHÁP TỰ ĐỘNG HÓA CÔNG NGHIỆP TẠI NGHỆ AN
FERMENTUM chuyên tư vấn, thiết kế và cung cấp các giải pháp tự động hóa công nghiệp tại Nghệ An. Một số dịch vụ tiêu biểu của chúng tôi gồm có: - Thiết kế và lập trình hệ thống SCADA cho công nghiệp - Thiết kế và lập trình phần mềm quản lý năng lượng cho công nghiệp - Thiết kế, sản xuất và cung cấp các loại tủ điện công nghiệp: MSB, DB, MCC, PLC, ATS,...
DỊCH VỤ LẬP TRÌNH PLC TẠI HÀ TĨNH
DỊCH VỤ LẬP TRÌNH PLC TẠI HÀ TĨNH. FERMENTUM chuyên cung cấp dịch vụ lập trình PLC uy tín, chất lượng cao tại Hà Tĩnh và khu vực lân cận. Chúng tôi lập trình PLC của các hãng, và cung cấp dịch vụ lập trình PLC cho các tủ điều khiển máy móc, dây chuyền tự động trong công nghiệp.
THIẾT KẾ, LẬP TRÌNH HỆ THỐNG SCADA CHO CÔNG NGHIỆP TẠI HÀ TĨNH
THIẾT KẾ, LẬP TRÌNH HỆ THỐNG SCADA CHO CÔNG NGHIỆP TẠI HÀ TĨNH. Quý khách đang có nhu cầu thiết kế và lập trình hệ thống SCADA công nghiệp tại Hà Tĩnh. Qúy khách muốn tìm hiểu rõ hơn về hệ thống SCADA, các tính năng, lợi ích của hệt thống SCADA là gì? Qúy khách đang phân vân không biết lựa chọn đơn vị nào cung cấp hệ thống SCADA uy tín, giá cả phù hợp, tính bảo mật cao và hoạt động ổn định? Hãy cùng FERMENTUM tìm hiểu ngay trong bài viết này nhé!
THIẾT KẾ, SẢN XUẤT TỦ ĐIỆN CÔNG NGHIỆP TẠI HÀ TĨNH
THIẾT KẾ, SẢN XUẤT TỦ ĐIỆN CÔNG NGHIỆP TẠI HÀ TĨNH. Qúy khách đang có nhu cầu về dịch vụ thiết kế tủ điện công nghiệp tại Hà Tĩnh. Qúy khách đang phân vân và tìm kiếm đơn vị thiết tủ điện công nghiệp uy tín, chuyên nghiệp, an toàn và đảm bảo tiêu chuẩn tại khu vực Hà Tĩnh. Vậy thì mong quý khách vui lòng tham khảo dịch vụ thiết kế tủ điện uy tín, chất lượng và chuyên nghiệp tại Hà Tĩnh từ chúng tôi nhé!
TỦ ĐIỆN CÔNG NGHIỆP UY TÍN TẠI HÀ TĨNH
TỦ ĐIỆN CÔNG NGHIỆP UY TÍN TẠI HÀ TĨNH.Qúy khách đang có nhu cầu tìm hiểu về tủ điện công nghiệp tại uy tín tại Hà Tĩnh để trang bị cho hệ thống điện, máy móc, và dây chuyền của nhà máy của quý khách? Qúy khách đang phân vân không biết nên chọn loại tủ điện công nghiệp nào chất lượng, an toàn và phù hợp với ngân sách? Hãy để FERMENTUM giải đáp thắc mắc của quý khách về tủ điện công nghiệp ngang qua bài viết sau đây:
BUSWAY UY TÍN TẠI NGHỆ AN
BUSWAY UY TÍN TẠI NGHỆ AN. Qúy khách đang có nhu cầu về tìm hiểu về hệ thống Busway để lắp đặt cho hệ thống điện của tổ chức. Qúy khách đang phân vân không biết nên lựa chọn loại Busway nào phù hợp với yêu cầu kỹ thuật và ngân sách của Công ty. Vậy thì hãy cùng chúng tôi khám phá sản phẩm Busway ngang qua bài viết này nhé!
BUSWAY TẠI HÀ TĨNH
BUSWAY tại Hà Tĩnh. Qúy khách đang có nhu cầu về tìm hiểu về hệ thống Busway tại Hà Tĩnh để lắp đặt cho hệ thống điện của tổ chức. Qúy khách đang phân vân không biết nên lựa chọn loại Busway nào phù hợp với yêu cầu kỹ thuật và ngân sách của Công ty. Vậy thì hãy cùng chúng tôi khám phá sản phẩm Busway ngang qua bài viết này nhé!
THIẾT KẾ, LẬP TRÌNH HỆ THỐNG SCADA CHO CÔNG NGHIỆP TẠI THANH HÓA
THIẾT KẾ, LẬP TRÌNH HỆ THỐNG SCADA CHO CÔNG NGHIỆP TẠI THANH HÓA. Quý khách đang có nhu cầu thiết kế và lập trình hệ thống SCADA công nghiệp tại Thanh Hóa. Qúy khách muốn tìm hiểu rõ hơn về hệ thống SCADA, các tính năng, lợi ích của hệt thống SCADA là gì? Qúy khách đang phân vân không biết lựa chọn đơn vị nào cung cấp hệ thống SCADA uy tín, giá cả phù hợp, tính bảo mật cao và hoạt động ổn định? Hãy cùng FERMENTUM tìm hiểu ngay trong bài viết này nhé!
DỊCH VỤ LẬP TRÌNH PLC TẠI THANH HÓA
DỊCH VỤ LẬP TRÌNH PLC TẠI THANH HÓA. FERMENTUM chuyên cung cấp dịch vụ lập trình PLC uy tín, chất lượng cao tại Thanh Hóa và khu vực lân cận. Chúng tôi lập trình PLC của các hãng, và cung cấp dịch vụ lập trình PLC cho các tủ điều khiển máy móc, dây chuyền tự động trong công nghiệp.
THIẾT KẾ, SẢN XUẤT TỦ ĐIỆN CÔNG NGHIỆP TẠI THANH HÓA
THIẾT KẾ, SẢN XUẤT TỦ ĐIỆN CÔNG NGHIỆP TẠI THANH HÓA. Qúy khách đang có nhu cầu về dịch vụ thiết kế tủ điện công nghiệp tại Thanh Hóa. Qúy khách đang phân vân và tìm kiếm đơn vị thiết tủ điện công nghiệp uy tín, chuyên nghiệp, an toàn và đảm bảo tiêu chuẩn tại khu vực Thanh Hóa. Vậy thì mong quý khách vui lòng tham khảo dịch vụ thiết kế tủ điện uy tín, chất lượng và chuyên nghiệp tại Thanh Hóa từ chúng tôi nhé!
TỦ ĐIỆN CÔNG NGHIỆP UY TÍN TẠI THANH HÓA
TỦ ĐIỆN CÔNG NGHIỆP UY TÍN TẠI THANH HÓA. Qúy khách đang có nhu cầu tìm hiểu về tủ điện công nghiệp để trang bị cho hệ thống điện, máy móc, và dây chuyền của nhà máy của quý khách? Qúy khách đang phân vân không biết nên chọn loại tủ điện công nghiệp nào tốt, an toàn và phù hợp với ngân sách? Hãy để FERMENTUM giải đáp thắc mắc của quý khách về tủ điện công nghiệp ngang qua bài viết sau đây:
NHÀ THẦU ĐIỆN CÔNG NGHIỆP Ở TẠI THANH HÓA
NHÀ THẦU ĐIỆN CÔNG NGHIỆP Ở TẠI THANH HÓA. - Thiết kế, cung cấp thiết bị và lắp đặt hệ thống điện công nghiệp: hệ thống chiếu sáng, hệ thống thang máng cáp, hệ thống busway, hệ thống tiếp địa chống sét,... - Tư vấn, thiết kế và lập trình: PLC, phần mềm hệ thống SCADA, phần mềm quản lý năng lượng. - Thiết kế và lắp đặt tủ điện công nghiệp: MDB, DB, MCC, PLC, LOP, ATS,...
THIẾT BỊ TỰ ĐỘNG HÓA Ở TẠI THANH HÓA
THIẾT BỊ TỰ ĐỘNG HÓA Ở TẠI THANH HÓA. Qúy khách đang có nhu cầu xây dựng hoặc đang cải tiến hệ thống tự động hóa của tổ chức. Qúy khách muốn tìm mua thiết bị tự động hóa tại Thanh Hóa cho dự án của mình, và đang phân vân không biết nên lựa chọn loại thiết bị tự động hóa nào cho phù hợp, tối ưu chi phí và chất lượng đảm bảo. Vậy hãy cùng FERMENTUM tìm hiểu chi tiết về thiết bị tự động hóa ngay trong bài viết này nhé.
THIẾT BỊ ĐIỆN CÔNG NGHIỆP Ở TẠI THANH HÓA
THIẾT BỊ ĐIỆN CÔNG NGHIỆP Ở TẠI THANH HÓA. FERMENTUM là nhà cung ứng vật tư thiết bị điện công nghiệp uy tín hàng đầu tại Thanh Hóa, chuyên cung cấp cho các nhà máy, công trình và dự án công nghiệp. Với đội ngũ kỹ sư giàu chuyên môn, hiểu rõ về thiết bị điện công nghiệp và tinh thần làm việc chuyên nghiệp chân thành, cùng quy trình làm việc bài bản. Chúng tôi cam kết luôn cung cấp những sản phẩm uy tín, chất lượng, giá cả phù hợp và với các dịch vụ đi kèm tốt nhất cho quý khách hàng. Chúng tôi hy vọng sẽ có cơ hội được phục vụ quý khách ngang qua các sản phẩm dưới đây:
BUSWAY UY TÍN TẠI THANH HÓA
BUSWAY UY TÍN TẠI THANH HÓA. Qúy khách đang có nhu cầu về tìm hiểu về hệ thống Busway tại Thanh Hóa để lắp đặt cho hệ thống điện của tổ chức. Qúy khách đang phân vân không biết nên lựa chọn loại Busway nào phù hợp với yêu cầu kỹ thuật và ngân sách của Công ty. Vậy thì hãy cùng chúng tôi khám phá sản phẩm Busway ngang qua bài viết này nhé!
DÂY CÁP ĐIỆN CÔNG NGHIỆP TẠI THANH HÓA
DÂY CÁP ĐIỆN CÔNG NGHIỆP TẠI THANH HÓA. Qúy khách đang có nhu cầu tìm hiểu về dây cáp điện công nghiệp tại Thanh Hóa. Qúy khách đang phân vân không biết nên lựa chọn loại cáp công nghiệp nào cho phù hợp? Cách thi công, lắp đặt cáp điện công nghiệp đúng chuẩn? Hay nên mua cáp điện của hãng nào và ở đâu? Hãy cùng FERMENTUM tìm hiểu ngang qua bài viết sau đây nhé!
THIẾT KẾ, LẬP TRÌNH HỆ THỐNG SCADA TẠI NAM ĐỊNH
THIẾT KẾ, LẬP TRÌNH HỆ THỐNG SCADA TẠI NAM ĐỊNH. Quý khách đang có nhu cầu thiết kế và lập trình hệ thống SCADA công nghiệp tại Nam Định. Qúy khách muốn tìm hiểu rõ hơn về hệ thống SCADA, các tính năng, lợi ích của hệt thống SCADA là gì? Qúy khách đang phân vân không biết lựa chọn đơn vị nào cung cấp hệ thống SCADA uy tín, giá cả phù hợp, tính bảo mật cao và hoạt động ổn định? Hãy cùng FERMENTUM tìm hiểu ngay trong bài viết này nhé!
DỊCH VỤ LẬP TRÌNH PLC TẠI NAM ĐỊNH
DỊCH VỤ LẬP TRÌNH PLC TẠI NAM ĐỊNH. FERMENTUM chuyên cung cấp dịch vụ lập trình PLC uy tín, chất lượng cao tại Nam Định và khu vực lân cận. Chúng tôi lập trình PLC của các hãng, và cung cấp dịch vụ lập trình PLC cho các tủ điều khiển máy móc, dây chuyền tự động trong công nghiệp.
THIẾT KẾ, SẢN XUẤT TỦ ĐIỆN CÔNG NGHIỆP TẠI NAM ĐỊNH
THIẾT KẾ, SẢN XUẤT TỦ ĐIỆN CÔNG NGHIỆP TẠI NAM ĐỊNH. Qúy khách đang có nhu cầu về dịch vụ thiết kế tủ điện công nghiệp tại Nam Định. Qúy khách đang phân vân và tìm kiếm đơn vị thiết tủ điện công nghiệp uy tín, chuyên nghiệp, an toàn và đảm bảo tiêu chuẩn tại khu vực Nam Định. Vậy thì mong quý khách vui lòng tham khảo dịch vụ thiết kế tủ điện uy tín, chất lượng và chuyên nghiệp tại Nam Định từ chúng tôi nhé!
TỦ ĐIỆN CÔNG NGHIỆP UY TÍN TẠI NAM ĐỊNH
TỦ ĐIỆN CÔNG NGHIỆP UY TÍN TẠI NAM ĐỊNH. Qúy khách đang có nhu cầu tìm hiểu về tủ điện công nghiệp để trang bị cho hệ thống điện, máy móc, và dây chuyền của nhà máy của quý khách? Qúy khách đang phân vân không biết nên chọn loại tủ điện công nghiệp nào tốt, an toàn và phù hợp với ngân sách? Hãy để FERMENTUM giải đáp thắc mắc của quý khách về tủ điện công nghiệp ngang qua bài viết sau đây:
NHÀ THẦU ĐIỆN CÔNG NGHIỆP Ở TẠI NAM ĐỊNH
NHÀ THẦU ĐIỆN CÔNG NGHIỆP Ở TẠI NAM ĐỊNH.Chúng tôi là nhà thầu chuyên thiết kế và lắp đặt hệ thống điện tự động hóa cho công nghiệp ở tại Nam Định cho các lĩnh vực trong Công nghiệp và Nông nghiệp công nghệ cao.
THIẾT BỊ TỰ ĐỘNG HÓA Ở TẠI NAM ĐỊNH
THIẾT BỊ TỰ ĐỘNG HÓA Ở TẠI NAM ĐỊNH. Qúy khách đang có nhu cầu xây dựng hoặc đang cải tiến hệ thống tự động hóa của tổ chức. Qúy khách muốn tìm mua thiết bị tự động hóa tại Nam Định cho dự án của mình, và đang phân vân không biết nên lựa chọn loại thiết bị tự động hóa nào cho phù hợp, tối ưu chi phí và chất lượng đảm bảo. Vậy hãy cùng FERMENTUM tìm hiểu chi tiết về thiết bị tự động hóa ngay trong bài viết này nhé.
THIẾT BỊ ĐIỆN CÔNG NGHIỆP Ở TẠI NAM ĐỊNH
THIẾT BỊ ĐIỆN CÔNG NGHIỆP Ở TẠI NAM ĐỊNH. FERMENTUM là nhà cung ứng vật tư thiết bị điện công nghiệp uy tín hàng đầu tại Nam Định, chuyên cung cấp cho các nhà máy, công trình và dự án công nghiệp. Với đội ngũ kỹ sư giàu chuyên môn, hiểu rõ về thiết bị điện công nghiệp và tinh thần làm việc chuyên nghiệp chân thành, cùng quy trình làm việc bài bản. Chúng tôi cam kết luôn cung cấp những sản phẩm uy tín, chất lượng, giá cả phù hợp và với các dịch vụ đi kèm tốt nhất cho quý khách hàng. Chúng tôi hy vọng sẽ có cơ hội được phục vụ quý khách ngang qua các sản phẩm dưới đây:
BUSWAY UY TÍN Ở TẠI NAM ĐỊNH
BUSWAY UY TÍN Ở TẠI NAM ĐỊNH. Qúy khách đang có nhu cầu về tìm hiểu về hệ thống Busway tại Nam Định để lắp đặt cho hệ thống điện của tổ chức. Qúy khách đang phân vân không biết nên lựa chọn loại Busway nào phù hợp với yêu cầu kỹ thuật và ngân sách của Công ty. Vậy thì hãy cùng chúng tôi khám phá sản phẩm Busway ngang qua bài viết này nhé!
DÂY CÁP ĐIỆN CÔNG NGHIỆP Ở TẠI NAM ĐỊNH
DÂY CÁP ĐIỆN CÔNG NGHIỆP Ở TẠI NAM ĐỊNH. Qúy khách đang có nhu cầu tìm hiểu về dây cáp điện công nghiệp tại Nam Định. Qúy khách đang phân vân không biết nên lựa chọn loại cáp công nghiệp nào cho phù hợp? Cách thi công, lắp đặt cáp điện công nghiệp đúng chuẩn? Hay nên mua cáp điện của hãng nào và ở đâu? Hãy cùng FERMENTUM tìm hiểu ngang qua bài viết sau đây nhé!
THIẾT KẾ, LẬP TRÌNH HỆ THỐNG SCADA UY TÍN Ở TẠI HÀ NỘI
THIẾT KẾ, LẬP TRÌNH HỆ THỐNG SCADA UY TÍN Ở TẠI HÀ NỘI. Quý khách đang có nhu cầu thiết kế và lập trình hệ thống SCADA công nghiệp tại Hà Nội. Qúy khách muốn tìm hiểu rõ hơn về hệ thống SCADA, các tính năng, lợi ích của hệt thống SCADA là gì? Qúy khách đang phân vân khi lựa chọn đơn vị nào cung cấp hệ thống SCADA tại Hà nội với dịch vụ uy tín, giá cả phù hợp, tính bảo mật cao? Hãy cùng FERMENTUM tìm hiểu ngay trong bài viết này nhé!
DỊCH VỤ LẬP TRÌNH PLC Ở TẠI HÀ NỘI
DỊCH VỤ LẬP TRÌNH PLC Ở TẠI HÀ NỘI. FERMENTUM chuyên cung cấp dịch vụ lập trình PLC uy tín, chất lượng cao tại Hà Nội và khu vực lân cận. Chúng tôi lập trình PLC của các hãng, và cung cấp dịch vụ lập trình PLC cho các tủ điều khiển máy móc, dây chuyền tự động trong công nghiệp.
THIẾT KẾ, SẢN XUẤT TỦ ĐIỆN CÔNG NGHIỆP Ở TẠI HÀ NỘI
THIẾT KẾ, SẢN XUẤT TỦ ĐIỆN CÔNG NGHIỆP Ở TẠI HÀ NỘI. Qúy khách đang có nhu cầu về dịch vụ thiết kế tủ điện công nghiệp tại Hà Nội. Qúy khách đang phân vân và tìm kiếm đơn vị thiết tủ điện công nghiệp uy tín, chuyên nghiệp, an toàn và đảm bảo tiêu chuẩn tại khu vực Hà Nội. Vậy thì mong quý khách vui lòng tham khảo dịch vụ thiết kế tủ điện uy tín, chất lượng và chuyên nghiệp tại Hà Nội từ chúng tôi nhé!
TỦ ĐIỆN CÔNG NGHIỆP UY TÍN Ở TẠI HÀ NỘI
TỦ ĐIỆN CÔNG NGHIỆP UY TÍN Ở TẠI HÀ NỘI. Qúy khách đang có nhu cầu tìm hiểu về tủ điện công nghiệp để trang bị cho hệ thống điện, máy móc, và dây chuyền của nhà máy của quý khách? Qúy khách đang phân vân không biết nên chọn loại tủ điện công nghiệp nào tốt, an toàn và phù hợp với ngân sách? Hãy để FERMENTUM giải đáp thắc mắc của quý khách về tủ điện công nghiệp ngang qua bài viết sau đây:
BUSWAY UY TÍN Ở TẠI HÀ NỘI
BUSWAY UY TÍN Ở TẠI HÀ NỘI. Qúy khách đang có nhu cầu về tìm hiểu về hệ thống Busway tại Hà Nội để lắp đặt cho hệ thống điện của tổ chức. Qúy khách đang phân vân không biết nên lựa chọn loại Busway nào phù hợp với yêu cầu kỹ thuật và ngân sách của Công ty. Vậy thì hãy cùng chúng tôi khám phá sản phẩm Busway ngang qua bài viết này nhé!
THIẾT KẾ, LẬP TRÌNH HỆ THỐNG SCADA UY TÍN Ở TẠI QUẢNG BÌNH
THIẾT KẾ, LẬP TRÌNH HỆ THỐNG SCADA UY TÍN Ở TẠI QUẢNG BÌNH. Quý khách đang có nhu cầu thiết kế và lập trình hệ thống SCADA công nghiệp tại Quảng Bình. Qúy khách muốn tìm hiểu rõ hơn về hệ thống SCADA, các tính năng, lợi ích của hệt thống SCADA là gì? Qúy khách đang phân vân khi lựa chọn đơn vị nào cung cấp hệ thống SCADA tại Quảng Bình với dịch vụ uy tín, giá cả phù hợp, tính bảo mật cao? Hãy cùng FERMENTUM tìm hiểu ngay trong bài viết này nhé!
DỊCH VỤ LẬP TRÌNH PLC Ở TẠI QUẢNG BÌNH
DỊCH VỤ LẬP TRÌNH PLC Ở TẠI QUẢNG BÌNH. FERMENTUM chuyên cung cấp dịch vụ lập trình PLC uy tín, chất lượng cao tại Quảng Bình và khu vực lân cận. Chúng tôi lập trình PLC của các hãng, và cung cấp dịch vụ lập trình PLC cho các tủ điều khiển máy móc, dây chuyền tự động trong công nghiệp.
THIẾT KẾ, SẢN XUẤT TỦ ĐIỆN CÔNG NGHIỆP Ở TẠI QUẢNG BÌNH
THIẾT KẾ, SẢN XUẤT TỦ ĐIỆN CÔNG NGHIỆP Ở TẠI QUẢNG BÌNH. Qúy khách đang có nhu cầu về dịch vụ thiết kế tủ điện công nghiệp tại Quảng Bình. Qúy khách đang phân vân và tìm kiếm đơn vị thiết tủ điện công nghiệp uy tín, chuyên nghiệp, an toàn và đảm bảo tiêu chuẩn tại khu vực Quảng Bình. Vậy thì mong quý khách vui lòng tham khảo dịch vụ thiết kế tủ điện uy tín, chất lượng và chuyên nghiệp tại Quảng Bình từ chúng tôi nhé!
TỦ ĐIỆN CÔNG NGHIỆP UY TÍN Ở TẠI QUẢNG BÌNH
TỦ ĐIỆN CÔNG NGHIỆP UY TÍN Ở TẠI QUẢNG BÌNH. Qúy khách đang có nhu cầu tìm hiểu về tủ điện công nghiệp tại Quảng Bình để trang bị cho hệ thống điện, máy móc, và dây chuyền của nhà máy của quý khách? Qúy khách đang phân vân không biết nên chọn loại tủ điện công nghiệp nào tốt, an toàn và phù hợp với ngân sách? Hãy để FERMENTUM giải đáp thắc mắc của quý khách về tủ điện công nghiệp ngang qua bài viết sau đây:
BUSWAY UY TÍN Ở TẠI QUẢNG BÌNH
BUSWAY UY TÍN Ở TẠI QUẢNG BÌNH. Qúy khách đang có nhu cầu về tìm hiểu về hệ thống Busway tại Quảng Bình để lắp đặt cho hệ thống điện của tổ chức. Qúy khách đang phân vân không biết nên lựa chọn loại Busway nào phù hợp với yêu cầu kỹ thuật và ngân sách của Công ty. Vậy thì hãy cùng chúng tôi khám phá sản phẩm Busway ngang qua bài viết này nhé!
NHÀ THẦU ĐIỆN CÔNG NGHIỆP Ở TẠI QUẢNG BÌNH
NHÀ THẦU ĐIỆN CÔNG NGHIỆP Ở TẠI QUẢNG BÌNH. Thiết kế, cung cấp thiết bị và lắp đặt hệ thống điện công nghiệp: hệ thống chiếu sáng, hệ thống thang máng cáp, hệ thống busway, hệ thống tiếp địa chống sét,... - Tư vấn, thiết kế và lập trình: PLC, phần mềm hệ thống SCADA, phần mềm quản lý năng lượng.
DÂY CÁP ĐIỆN CÔNG NGHIỆP Ở TẠI QUẢNG BÌNH
DÂY CÁP ĐIỆN CÔNG NGHIỆP Ở TẠI QUẢNG BÌNH. Qúy khách đang có nhu cầu tìm hiểu về dây cáp điện công nghiệp tại Quảng Bình. Qúy khách đang phân vân không biết nên lựa chọn loại cáp công nghiệp nào cho phù hợp? Cách thi công, lắp đặt cáp điện công nghiệp đúng chuẩn? Hay nên mua cáp điện của hãng nào và ở đâu? Hãy cùng FERMENTUM tìm hiểu ngang qua bài viết sau đây nhé!
THIẾT KẾ, LẬP TRÌNH HỆ THỐNG SCADA UY TÍN Ở TẠI QUẢNG TRỊ
THIẾT KẾ, LẬP TRÌNH HỆ THỐNG SCADA UY TÍN Ở TẠI QUẢNG TRỊ. Quý khách đang có nhu cầu thiết kế và lập trình hệ thống SCADA công nghiệp tại Quảng Trị. Qúy khách muốn tìm hiểu rõ hơn về hệ thống SCADA, các tính năng, lợi ích của hệt thống SCADA là gì? Qúy khách đang phân vân khi lựa chọn đơn vị nào cung cấp hệ thống SCADA tại Quảng Trị với dịch vụ uy tín, giá cả phù hợp, tính bảo mật cao? Hãy cùng FERMENTUM tìm hiểu ngay trong bài viết này nhé!
DỊCH VỤ LẬP TRÌNH PLC Ở TẠI QUẢNG TRỊ
DỊCH VỤ LẬP TRÌNH PLC Ở TẠI QUẢNG TRỊ. FERMENTUM chuyên cung cấp dịch vụ lập trình PLC uy tín, chất lượng cao tại Quảng Trị và khu vực lân cận. Chúng tôi lập trình PLC của các hãng, và cung cấp dịch vụ lập trình PLC cho các tủ điều khiển máy móc, dây chuyền tự động trong công nghiệp.
THIẾT KẾ, SẢN XUẤT TỦ ĐIỆN CÔNG NGHIỆP Ở TẠI QUẢNG TRỊ
THIẾT KẾ, SẢN XUẤT TỦ ĐIỆN CÔNG NGHIỆP Ở TẠI QUẢNG TRỊ. Qúy khách đang có nhu cầu về dịch vụ thiết kế tủ điện công nghiệp tại Quảng Trị. Qúy khách đang phân vân và tìm kiếm đơn vị thiết tủ điện công nghiệp uy tín, chuyên nghiệp, an toàn và đảm bảo tiêu chuẩn tại khu vực Quảng Trị. Vậy thì mong quý khách vui lòng tham khảo dịch vụ thiết kế tủ điện uy tín, chất lượng và chuyên nghiệp tại Quảng Trị từ chúng tôi nhé!
TỦ ĐIỆN CÔNG NGHIỆP UY TÍN Ở TẠI QUẢNG TRỊ
TỦ ĐIỆN CÔNG NGHIỆP UY TÍN Ở TẠI QUẢNG TRỊ. Qúy khách đang có nhu cầu tìm hiểu về tủ điện công nghiệp tại Quảng Trị để trang bị cho hệ thống điện, máy móc, và dây chuyền của nhà máy của quý khách? Qúy khách đang phân vân không biết nên chọn loại tủ điện công nghiệp nào tốt, an toàn và phù hợp với ngân sách? Hãy để FERMENTUM giải đáp thắc mắc của quý khách về tủ điện công nghiệp ngang qua bài viết sau đây:
BUSWAY UY TÍN Ở TẠI QUẢNG TRỊ
BUSWAY UY TÍN Ở TẠI QUẢNG TRỊ. Qúy khách đang có nhu cầu về tìm hiểu về hệ thống Busway tại Quảng Trị để lắp đặt cho hệ thống điện của tổ chức. Qúy khách đang phân vân không biết nên lựa chọn loại Busway nào phù hợp với yêu cầu kỹ thuật và ngân sách của Công ty. Vậy thì hãy cùng chúng tôi khám phá sản phẩm Busway ngang qua bài viết này nhé!
DÂY CÁP ĐIỆN CÔNG NGHIỆP Ở TẠI QUẢNG TRỊ
DÂY CÁP ĐIỆN CÔNG NGHIỆP Ở TẠI QUẢNG TRỊ. Qúy khách đang có nhu cầu tìm hiểu về dây cáp điện công nghiệp tại Quảng Trị. Qúy khách đang phân vân không biết nên lựa chọn loại cáp công nghiệp nào cho phù hợp? Cách thi công, lắp đặt cáp điện công nghiệp đúng chuẩn? Hay nên mua cáp điện của hãng nào và ở đâu? Hãy cùng FERMENTUM tìm hiểu ngang qua bài viết sau đây nhé!
THIẾT KẾ, LẬP TRÌNH HỆ THỐNG SCADA UY TÍN Ở TẠI HUẾ
THIẾT KẾ, LẬP TRÌNH HỆ THỐNG SCADA UY TÍN Ở TẠI HUẾ. Quý khách đang có nhu cầu thiết kế và lập trình hệ thống SCADA công nghiệp tại Huế. Qúy khách muốn tìm hiểu rõ hơn về hệ thống SCADA, các tính năng, lợi ích của hệt thống SCADA là gì?
DỊCH VỤ LẬP TRÌNH PLC Ở TẠI HUẾ
DỊCH VỤ LẬP TRÌNH PLC Ở TẠI HUẾ. FERMENTUM chuyên cung cấp dịch vụ lập trình PLC uy tín, chất lượng cao tại Huế và khu vực lân cận. Chúng tôi lập trình PLC của các hãng, và cung cấp dịch vụ lập trình PLC cho các tủ điều khiển máy móc, dây chuyền tự động trong công nghiệp.
THIẾT KẾ, SẢN XUẤT TỦ ĐIỆN CÔNG NGHIỆP Ở TẠI HUẾ
THIẾT KẾ, SẢN XUẤT TỦ ĐIỆN CÔNG NGHIỆP Ở TẠI HUẾ. Qúy khách đang có nhu cầu về dịch vụ thiết kế tủ điện công nghiệp tại Huế. Qúy khách đang phân vân và tìm kiếm đơn vị thiết tủ điện công nghiệp uy tín, chuyên nghiệp, an toàn và đảm bảo tiêu chuẩn tại khu vực Huế
TỦ ĐIỆN CÔNG NGHIỆP UY TÍN Ở TẠI HUẾ
TỦ ĐIỆN CÔNG NGHIỆP UY TÍN Ở TẠI HUẾ. Qúy khách đang có nhu cầu tìm hiểu về tủ điện công nghiệp tại Huế để trang bị cho hệ thống điện, máy móc, và dây chuyền của nhà máy của quý khách? Qúy khách đang phân vân không biết nên chọn loại tủ điện công nghiệp nào tốt, an toàn và phù hợp với ngân sách?
BUSWAY UY TÍN Ở TẠI HUẾ
BUSWAY UY TÍN Ở TẠI HUẾ. Qúy khách đang có nhu cầu về tìm hiểu về hệ thống Busway tại Huế để lắp đặt cho hệ thống điện của tổ chức. Qúy khách đang phân vân không biết nên lựa chọn loại Busway nào phù hợp với yêu cầu kỹ thuật và ngân sách của Công ty
DÂY CÁP ĐIỆN CÔNG NGHIỆP Ở TẠI HUẾ
DÂY CÁP ĐIỆN CÔNG NGHIỆP Ở TẠI HUẾ. Qúy khách đang có nhu cầu tìm hiểu về dây cáp điện công nghiệp tại Huế. Qúy khách đang phân vân không biết nên lựa chọn loại cáp công nghiệp nào cho phù hợp? Cách thi công, lắp đặt cáp điện công nghiệp đúng chuẩn? Hay nên mua cáp điện của hãng nào và ở đâu?
THIẾT KẾ, LẬP TRÌNH HỆ THỐNG SCADA UY TÍN Ở TẠI ĐÀ NẴNG
THIẾT KẾ, LẬP TRÌNH HỆ THỐNG SCADA UY TÍN Ở TẠI ĐÀ NẴNG. Quý khách đang có nhu cầu thiết kế và lập trình hệ thống SCADA công nghiệp tại Đà Nẵng. Qúy khách muốn tìm hiểu rõ hơn về hệ thống SCADA, các tính năng, lợi ích của hệt thống SCADA là gì? Qúy khách đang phân vân khi lựa chọn đơn vị nào cung cấp hệ thống SCADA tại Đà Nẵng với dịch vụ uy tín....
DỊCH VỤ LẬP TRÌNH PLC Ở TẠI ĐÀ NẴNG
DỊCH VỤ LẬP TRÌNH PLC Ở TẠI ĐÀ NẴNG. FERMENTUM chuyên cung cấp dịch vụ lập trình PLC uy tín, chất lượng cao tại Đà Nẵng và khu vực lân cận. Chúng tôi lập trình PLC của các hãng, và cung cấp dịch vụ lập trình PLC cho các tủ điều khiển máy móc, dây chuyền tự động trong công nghiệp.
THIẾT KẾ, SẢN XUẤT TỦ ĐIỆN CÔNG NGHIỆP Ở TẠI ĐÀ NẴNG
THIẾT KẾ, SẢN XUẤT TỦ ĐIỆN CÔNG NGHIỆP Ở TẠI ĐÀ NẴNG. Qúy khách đang có nhu cầu về dịch vụ thiết kế tủ điện công nghiệp tại Đà Nẵng. Qúy khách đang phân vân và tìm kiếm đơn vị thiết tủ điện công nghiệp uy tín, chuyên nghiệp, an toàn và đảm bảo tiêu chuẩn tại khu vực Đà Nẵng.
TỦ ĐIỆN CÔNG NGHIỆP UY TÍN Ở TẠI ĐÀ NẴNG
TỦ ĐIỆN CÔNG NGHIỆP UY TÍN Ở TẠI ĐÀ NẴNG. Qúy khách đang có nhu cầu tìm hiểu về tủ điện công nghiệp tại Đà Nẵng để trang bị cho hệ thống điện, máy móc, và dây chuyền của nhà máy của quý khách? Qúy khách đang phân vân không biết nên chọn loại tủ điện công nghiệp nào tốt, an toàn và phù hợp với ngân sách?
BUSWAY UY TÍN Ở TẠI ĐÀ NẴNG
BUSWAY UY TÍN Ở TẠI ĐÀ NẴNG. Qúy khách đang có nhu cầu về tìm hiểu về hệ thống Busway tại Đà Nẵng để lắp đặt cho hệ thống điện của tổ chức. Qúy khách đang phân vân không biết nên lựa chọn loại Busway nào phù hợp với yêu cầu kỹ thuật và ngân sách của Công ty....
DÂY CÁP ĐIỆN CÔNG NGHIỆP Ở TẠI ĐÀ NẴNG
DÂY CÁP ĐIỆN CÔNG NGHIỆP Ở TẠI ĐÀ NẴNG. Qúy khách đang có nhu cầu tìm hiểu về dây cáp điện công nghiệp tại Đà Nẵng. Qúy khách đang phân vân không biết nên lựa chọn loại cáp công nghiệp nào cho phù hợp? Cách thi công, lắp đặt cáp điện công nghiệp đúng chuẩn? Hay nên mua cáp điện của hãng nào và ở đâu tại Đà Nẵng?
TOP 10 THƯƠNG HIỆU CẢM BIẾN ÁP SUẤT CHẤT LƯỢNG CAO
TOP 10 THƯƠNG HIỆU CẢM BIẾN ÁP SUẤT CHẤT LƯỢNG CAO. FERMENTUM xin giới thiệu đến Bạn danh sách 10 thương hiệu, nhà sản xuất cảm biến áp suất hàng đầu thế giới. Các sản phẩm của họ luôn dẫn đầu về độ chính xác, hoạt động ổn định và bền bỉ theo thời gian.
TOP 10 THƯƠNG HIỆU CẢM BIẾN NHIỆT ĐỘ CHẤT LƯỢNG CAO
TOP THƯƠNG HIỆU CẢM BIẾN NHIỆT ĐỘ CHẤT LƯỢNG CAO. FERMENTUM xin giới thiệu đến Bạn danh sách 10 thương hiệu, nhà sản xuất cảm biến nhiệt độ hàng đầu thế giới. Các sản phẩm của họ luôn dẫn đầu về độ chính xác, hoạt động ổn định và bền bỉ theo thời gian.
CẢM BIẾN ÁP SUẤT CHẤT LƯỢNG CAO | NGHỆ AN
Qúy khách đang có nhu cầu tìm hiểu về cảm biến áp suất chất lượng cao tại Nghệ An? Qúy khách đang muốn tìm kiếm những loại cảm biến chất lượng, có độ chính xác cao, ổn định để đáp ứng những tiêu chuẩn khắt khe của dự án! Vậy hãy cùng chúng tôi khám phá ngay trong bài viết này nhé!
CẢM BIẾN LƯU LƯỢNG CHẤT LƯỢNG CAO | NGHỆ AN
Qúy khách đang có nhu cầu tìm hiểu về cảm biến lưu lượng ở tại Nghệ An? Qúy khách đang muốn tìm kiếm những loại cảm biến lưu lượng chất lượng, có độ chính xác cao, ổn định để đáp ứng những tiêu chuẩn khắt khe của dự án! Vậy hãy cùng chúng tôi khám phá ngay trong bài viết này nhé!
CẢM BIẾN NHIỆT ĐỘ CHẤT LƯỢNG CAO | NGHỆ AN
Qúy khách đang có nhu cầu tìm hiểu về cảm biến nhiệt độ ở tại Nghệ An? Qúy khách đang muốn tìm kiếm những loại cảm biến nhiệt độ chất lượng, có độ chính xác cao, ổn định để đáp ứng những tiêu chuẩn khắt khe của dự án! Vậy hãy cùng chúng tôi khám phá ngay trong bài viết này nhé!
CẢM BIẾN ĐO MỨC CHẤT LƯỢNG CAO | NGHỆ AN
Qúy khách đang có nhu cầu tìm hiểu về cảm biến đo mức ở tại Nghệ An? Qúy khách đang muốn tìm kiếm những loại cảm biến đo mức chất lượng, có độ chính xác cao, ổn định để đáp ứng những tiêu chuẩn khắt khe của dự án! Vậy hãy cùng chúng tôi khám phá ngay trong bài viết này nhé!
CẢM BIẾN TIỆM CẬN CHẤT LƯỢNG CAO | NGHỆ AN
Qúy khách đang có nhu cầu tìm hiểu về cảm biến tiệm cận ở tại Nghệ An. Qúy khách đang phân vân không biết nên lựa chọn loại cảm biến tiệm cận nào phù hợp và tối ưu. Vậy thì hãy cùng chúng tôi tìm hiểu ngay qua bài viết này nhé!
Biến Tần: Lựa Chọn Tốt Nhất Tại Nghệ An
Qúy khách đang có nhu cầu tìm hiểu về Biến tần tại Nghệ An? Qúy khách đang phân vân không biết nên lựa chọn loại Biến tần nào cho phù hợp với bài toán và nhu cầu của quý khách. Qúy khách đang phân vân nên lựa chọn thương hiệu biến tần nào uy tín, chất lượng và giá cả tốt. Vậy hãy cùng chúng tôi khám phá ngay trong bài viết này nhé!
BIẾN TẦN ABB Ở TẠI NGHỆ AN
Qúy khách đang có nhu cầu về biến tần ABB ở tại Nghệ An. Qúy khách đang phân vân không biết nên chọn mã biến tần ABB nào cho phù hợp với nhu cầu và ứng dụng của quý khách. Qúy khách đang tìm kiếm đơn vị cung cấp và lắp đặt biến tần ABB uy tín, chất lượng cao ở tại Nghệ An. Vậy hãy cùng chúng tôi khám phá ngay trong bài viết này nhé!
BIẾN TẦN GIÁ RẺ SIÊU ƯU ĐÃI Ở TẠI NGHỆ AN
BIẾN TẦN GIÁ RẺ SIÊU ƯU ĐÃI Ở TẠI NGHỆ AN. Qúy khách đang có nhu cầu tìm hiểu về Biến tần 3 pha, Biến tần công nghiệp giá rẻ? Qúy khách đang phân vân không biết nên lựa chọn loại biến tần nào vừa đáp ứng được bài toán kỹ thuật của dự án, vừa có giá cả tốt phù hợp với dự toán ngân sách. Vậy thì hãy cùng chúng tôi khám phá ngay trong bài viết này nhé!
TỦ ĐIỆN ĐIỀU KHIỂN CHẤT LƯỢNG CAO Ở TẠI NGHỆ AN
Bạn đang tìm kiếm tủ điện điều khiển chất lượng cao tại Nghệ An cho dự án của mình? Đừng lo lắng, chúng tôi sẽ giúp bạn lựa chọn nhà sản xuất tủ điện điều khiển uy tín và đảm bảo đáp ứng mọi yêu cầu kỹ thuật khắt khe nhất!
TỦ ĐIỆN ĐIỀU KHIỂN CHẤT LƯỢNG CAO Ở TẠI HÀ TĨNH
Bạn đang tìm kiếm tủ điện điều khiển chất lượng cao tại Hà Tĩnh cho dự án của mình? Đừng lo lắng, chúng tôi sẽ giúp bạn lựa chọn nhà sản xuất tủ điện điều khiển uy tín và đảm bảo đáp ứng mọi yêu cầu kỹ thuật khắt khe nhất!
TỦ ĐIỆN ĐIỀU KHIỂN CHẤT LƯỢNG CAO Ở TẠI THANH HÓA
Bạn đang tìm kiếm tủ điện điều khiển chất lượng cao tại Thanh Hóa cho dự án của mình? Đừng lo lắng, chúng tôi sẽ giúp bạn lựa chọn nhà sản xuất tủ điện điều khiển uy tín và đảm bảo đáp ứng mọi yêu cầu kỹ thuật khắt khe nhất!
DỊCH VỤ SỬA CHỮA MÁY PHÁT ĐIỆN Ở TẠI HÀ TĨNH UY TÍN, CHẤT LƯỢNG CAO
DỊCH VỤ SỬA CHỮA MÁY PHÁT ĐIỆN Ở TẠI HÀ TĨNH UY TÍN, CHẤT LƯỢNG CAO. Bạn đang gặp vấn đề về máy phát điện? Bạn đang tìm kiếm dịch vụ sửa chữa máy phát điện chuyên nghiệp, uy tín và nhanh chóng. Chúng tôi, với đội ngũ kỹ sư, kỹ thuật viên có kinh nghiệm sữa chữa máy phát điện ở tại Nghệ An, cam kết sẽ mang lại cho bạn những dịch vụ tốt nhất để đảm bảo máy phát điện của bạn hoạt động tốt. Hãy gọi ngay cho chúng tôi để được hỗ trợ nhé! Hotline: 0942.137.595
SỬA CHỮA MÁY PHÁT ĐIỆN Ở TẠI NGHỆ AN NHANH, CHẤT LƯỢNG, 24/7
SỬA CHỮA MÁY PHÁT ĐIỆN Ở TẠI NGHỆ AN NHANH, CHẤT LƯỢNG, 24/7. Bạn đang gặp vấn đề về máy phát điện? Bạn đang tìm kiếm dịch vụ sửa chữa máy phát điện chuyên nghiệp, uy tín và nhanh chóng. Chúng tôi, với đội ngũ kỹ sư, kỹ thuật viên có kinh nghiệm sữa chữa máy phát điện ở tại Nghệ An, cam kết sẽ mang lại cho bạn những dịch vụ tốt nhất để đảm bảo máy phát điện của bạn hoạt động tốt
TỦ ĐIỆN ĐIỀU KHIỂN CHẤT LƯỢNG CAO Ở TẠI ĐÀ NẴNG
Bạn đang tìm kiếm tủ điện điều khiển chất lượng cao tại Đà Nẵng cho dự án của mình? Đừng lo lắng, chúng tôi sẽ giúp bạn lựa chọn nhà sản xuất tủ điện điều khiển uy tín và đảm bảo đáp ứng mọi yêu cầu kỹ thuật khắt khe nhất!
QUẠT TRẦN SẢI CÁNH DÀI CHO NHÀ THỜ CÔNG GIÁO
QUẠT TRẦN SẢI CÁNH DÀI CHO NHÀ THỜ CÔNG GIÁO. Qúy Cha, quý HĐMV đang có nhu cầu tìm hiểu về quạt trần công nghiệp có sải cánh dài, có hiệu suất làm mát cao, hoạt động êm ái và có thiết kế chắc chắn nhưng thẩm mĩ cao để lắp đặt cho nhà thờ Giáo xứ, Giáo họ?
QUẠT TRẦN CHO NHÀ THỜ CÔNG GIÁO
Qúy Cha, quý HĐMV đang có nhu cầu tìm hiểu về mẫu quạt trần có sải cánh lớn, có hiệu suất làm mát cao, hoạt động êm ái và có thiết kế chắc chắn nhưng thẩm mĩ cao để lắp đặt cho nhà thờ Giáo xứ, Giáo họ?
